Download Implementing Cisco Application Centric Infrastructure-Advanced.600-660.VCEplus.2020-07-01.55q.vcex

Vendor: Cisco
Exam Code: 600-660
Exam Name: Implementing Cisco Application Centric Infrastructure-Advanced
Date: Jul 01, 2020
File Size: 4 MB

How to open VCEX files?

Files with VCEX extension can be opened by ProfExam Simulator.

Demo Questions

Question 1
  
Refer to the exhibit. How is the ARP request from VM1 forwarded when VM2 is not learned in the Cisco ACI fabric?
  1. Leaf 101 forwards the ARP request to one of the proxy VTEP spines.
  2. POD1 spine responds to the ARP request after the POD1 COOP is updated with the VM2 location.
  3. Leaf 101 encapsulates the ARP request into a multicast packet that is destined to 225.0.37.192.
  4. Leaf 101 switch consumers the ARP reply of VM2 to update the local endpoint table.
Correct answer: A
Question 2
Which approach does Cisco ACI use to achieve multidestination packet forwarding between leaf switches in the same fabric?
  1. Map VXLAN VTEP to the multicast group 
  2. Map VXLAN to PIM-SM protocol
  3. Map VXLAN VNI to the multicast group
  4. Map VXLAN to PIM-DM protocol
Correct answer: C
Question 3
What does the VXLAN source port add to the overlay packet forwarding when it uses the hash of Layer 2, Layer 3, and Layer 4 headers of the inner packet?
  1. ECMP
  2. TCP optimization
  3. disabled fragmentation
  4. jumbo frames
Correct answer: A
Explanation:
Reference: https://www.cisco.com/c/en/us/support/docs/lan-switching/vlan/212682-virtual-extensible-lan-and-ethernet-virt.html
Reference: https://www.cisco.com/c/en/us/support/docs/lan-switching/vlan/212682-virtual-extensible-lan-and-ethernet-virt.html
Question 4
Which two actions are the Cisco best practices to configure NIC teaming load balancing for Cisco UCS B-Series blades that are connected to the Cisco ACI leaf switches? (Choose two.)
  1. Create vPC+
  2. Enable LACP active mode
  3. Create PAgP
  4. Create vPC
  5. Enable MAC pinning
Correct answer: BE
Question 5
  
An organization migrates its virtualized servers from a legacy environment to Cisco ACI. VM1 is incorrectly attached to PortGroup IT|3TierApp|Web. Which action limits IP address learning in BD1?
  1. Enable Enforce Subnet Check
  2. Enable Rouge Endpoint Control
  3. Enable GARP-based EP Move Detection Mode
  4. Disable Remote EP Learn
Correct answer: C
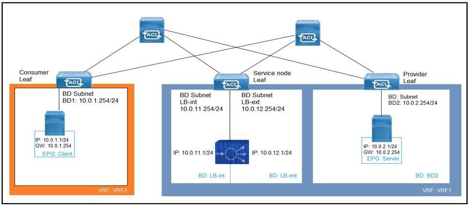
Question 6
  
Refer to the exhibit. What must be configured to allow the PBR node (LB-int) to monitor the availability of the endpoint that is in the EPG server?
  1. Endpoint Dataplane Learning
  2. Unicast Route disabled for client and server bridge domains
  3. PBR node tracking
  4. Direct Connect in the service graph template
Correct answer: A
Question 7
An engineer must limit local and remote endpoint learning to the bridge domain subnet. Which action should be taken inside the Cisco APIC?
  1. Disable Remote EP Learn
  2. Enable Enforce Subnet Check
  3. Disable Endpoint Dataplane Learning
  4. Enable Limit IP Learning to Subnet
Correct answer: B
Explanation:
Reference: https://www.cisco.com/c/en/us/solutions/collateral/data-center-virtualization/application-centric-infrastructure/white-paper-c11-739989.html
Reference: https://www.cisco.com/c/en/us/solutions/collateral/data-center-virtualization/application-centric-infrastructure/white-paper-c11-739989.html
Question 8
What is the purpose of the Forwarding Tag (FTAG) in Cisco ACI? 
  1. FTAG is used in Cisco ACI to add a label to the iVXLAN traffic in the fabric to apply the correct policy.
  2. FTAG is used in Cisco ACI to add a label to the VXLAN traffic in the fabric to apply the correct policy.
  3. FTAG trees in Cisco ACI are used to load balance unicast traffic.
  4. FTAG trees in Cisco ACI are used to load balance mutli-destination traffic.
Correct answer: D
Explanation:
Reference: https://www.cisco.com/c/en/us/td/docs/switches/datacenter/aci/apic/sw/1-x/aci-fundamentals/b_ACI-Fundamentals/b_ACI-Fundamentals_chapter_010010.html#concept_1E8BF286E1C043EF839D80935FDF9F50
Reference: https://www.cisco.com/c/en/us/td/docs/switches/datacenter/aci/apic/sw/1-x/aci-fundamentals/b_ACI-Fundamentals/b_ACI-Fundamentals_chapter_010010.html#concept_1E8BF286E1C043EF839D80935FDF9F50
Question 9
  
Refer to the exhibit. Which three actions should be taken to implement the vPC in the Cisco ACI fabric? (Choose three.)
  1. Select a common vPC interface policy group
  2. Select individual interface profiles
  3. Select common interface profiles
  4. Select individual switch profiles
  5. Select common switch profiles
Correct answer: ABE
Question 10
Which action should be taken in Cisco ACI to reassign a unique globally scoped pcTag to an EPG that provides a global contract?
  1. Configure subnets that are treated as virtual IP
  2. Configure subnets that advertise externally
  3. Configure subnets that are shared between VRFs
  4. Configure subnets that are private to VRF
Correct answer: C
Explanation:
Reference: https://www.cisco.com/c/en/us/support/docs/cloud-systems-management/application-policy-infrastructure-controller-apic/119023-technote-apic-00.html
Reference: https://www.cisco.com/c/en/us/support/docs/cloud-systems-management/application-policy-infrastructure-controller-apic/119023-technote-apic-00.html
HOW TO OPEN VCE FILES

Use VCE Exam Simulator to open VCE files
Avanaset

HOW TO OPEN VCEX FILES

Use ProfExam Simulator to open VCEX files
ProfExam Screen

ProfExam
ProfExam at a 20% markdown

You have the opportunity to purchase ProfExam at a 20% reduced price

Get Now!